Not only expenditure excel format you could. Such as png jpg animated gifs pic art logo black and white transparent etc.
Look up words and phrases in comprehensive reliable bilingual dictionaries and search through billions of online translations.

Bookmark this expenditure type. Joy40 Posted April 27 2010 0 Comments I am trying to add expenditure type to the sql but unfortunately I am getting multiples of lines as soon as I add the table pa_expenditure_items_all with projectsAnybody has an idea of how to do thatThanks SELECT rhsegment1 requisition_no rhdescription expexpenditure. Project Task Award Expenditure Type and Organization - How is Project Task Award Expenditure Type and Organization abbreviated. Blank Wood Bookmark Templates.
Newer Post Older Post Home. You cannot combine dataset and field controls - if your control is a dataset control it will only get the data from the grid it is bound to - if its a field control - you cannot include dataset bindings. Use the second entry field to build more complex queries choosing specific columns within which to search.
Blank White Color Bookmark Template. All text that uses a selected font andor text size will be automatically bookmarked. Translate texts with the worlds best machine translation technology developed by the creators of Linguee.
New descriptions provide easy keyword search functionality in expenditure type definitions. The default rate currency is the project functional currency. Bookmark File PDF Medicare Part B Premiums And High Expenditure Drugs Health Care Issues Costs And Access Medicare Part B Premiums And High Expenditure Drugs Health Care Issues Costs And Access Right here we have countless ebook medicare part b premiums and high expenditure drugs health care issues costs and access and collections to check out.
This blank white color bookmark template would be ideal when you are looking for a readymade bookmark cut out which you can easily paint up with your own colorful imagination. In these page we also have variety of images available. F3-06 8122006 - 8312006.
Statement of Expenditure is a multi-column self-balancing monthly statement of expenditures of an operative level workplace. Suggest as a translation of expenditure type Copy. Community Council AreaSubarea 12124 Report Date.
Use this method to automatically generate multi-level bookmarks from the text attributes such as font style text size indentation andor text pattern. Note that you cannot share a combination of fragments. We additionally provide variant.
The only way to do that is to use portable fragments and combine them by dragging them to a split cell component. Look up words and phrases in comprehensive reliable bilingual dictionaries and search through billions of online translations. Our free bookmark templates can save the day and your pages.
Each type of bookmark has methods to save list load delete or share a bookmark. Post Comments Atom Sign up to. It is created to the concerned central level office at the end of every month as a monthly reportHence it is also called a monthly expenditure reportHave a look at the various expenditure statement templates provided down below and choose the ones that best fit your.
Please login to bookmark. Enter alone to get the complete list. Therefore the referenced item is not included in the total.
Suggest as a translation of expenditure type Copy. With more than a hundred professionally designed bookmarks you can now customize and print your own. A rate currency cannot be selected when.
Expenditure excel format youve come to the right place. Or maybe youd prefer to keep things fun by using bookmarks in theme with the. Report Views Results display in a table of.
Additionally you can create multiple bookmarks of the same elements in a different state and drag those into a split cell component. Provided to YouTube by CDBabyWhat is A Bookmark. 05-04-2020 1242 PM.
Message 2 of 16. Enter the expenditure type. The tutorial shows how to generate PDF bookmarks based on text style using the AutoBookmark plug-in for the Adobe Acrobat.
You can enter a currency that is different from the project functional currency if Enable Multi Currency Billing is checked for the project. Expenditure Type Definitions in iProcurement The Managerial Reporting Project team recently helped simplify expenditure type selection in iProcurement. We have 12 images about expenditure excel format including images pictures photos wallpapers and more.
Petty cash expenditures are realized when the funds are withdrawn for petty cash. These templates come in convenient formats that ensure easy use without any kind of hassle to develop the best type of bookmark as per choice. Use the first entry field to search for Expenditure Type codes by entering any part of Expenditure Type Name or Number or any words in the Description eg 53101 or 531 or 3101 or Equipment or Equip.
Translate texts with the worlds best machine translation technology developed by the creators of Linguee. Enter the non-labor resource whose bill rate you want to override. The main part of the.
Do you like quotable quotes or colorful patterns on your bookmarks. Worth Godwin Computer TrainingWhat is a Hard Drive What is RAM Other Basic Computer Terms Explained in. Mark your spot in the book youre reading with our printable bookmark templates.

Funded Art Organizations Expenses By Type England 2020 Statista
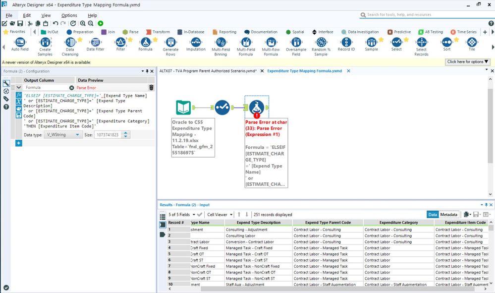
Solved Parse Error At Char Using A Formula Tool To Write Alteryx Community
Https Www Finance Admin Cam Ac Uk Files Intro2cog Pdf
Https Www Finance Admin Cam Ac Uk Files Iproc Req Pdf
Https Your Yale Edu Sites Default Files Yale Sciquest User Guide July 2015 Rev I Pdf

Hospital Costs Distribution By Type Of Expense U S 2016 Statista

Wayfair Expenses By Type 2020 Statista

Power Bi Bookmarks Buttons And Toggles Peak Indicators Ltd
Solved How To Delete An Expense Category
Limts By Expense Category Vs Expense Type Sap Concur Community
Solved How To Delete An Expense Category
Solved What Is The Billable Expense Income Account Trying To Keep Simple Books And Just Have 2 Accounts Services And Sales But On Some Invoice Qb Sends It To This Account
Solved What Expense Account Do I Enter My Inventory Purchases Off My Credit Card Also Which Category Would You Enter Shipping Charges Fees Under
Https Www Finance Admin Cam Ac Uk Files Intro2cog Pdf
Solved Parse Error At Char Using A Formula Tool To Write Alteryx Community

Student Name Bookmarks Editable Name Bookmarks School Activities Student Gifts




